Вот, придумал орудие борьбы с хейтерами, если я правильно понял название топа "покажи интеллект". Называется "разрыв-удар", название съизжено из 2 сезона "Нанохи". Если хейтор использует ложные утверждения, выглядящие для окружающих как истинные, ведь хейтор всегда работает на публику, то можно применить следующий приём: А1. Ответить утверждением, где предлагалось бы сработать ложному утверждению. А2. Ответить утверждением, где ложное утверждение бы не сработало. Б Тут следует оставить общее умозаключение, желательно синкретичное к первым двум утверждениям. Написать PS, с похвалами и соболезнованиями оппоненту.
Вот пример использования разрыв-удара в почти полевых условиях к вчерашнему твоему разговору с этим хейтором из младшего оффтопа. Ссылка: @Фанпаж Загитовой[comment=4280966] Абзацы А1, А2, Б отмечены "-" Ниже дописано PS.
Бессовестный хейтор способен изменить комментарий в случае если его в чём-то уличили или чтобы остановить свой позорный слив. А так же изощрённо исковеркать смысл разговора:
Меры борьбы. Фотографируйте извращенца, когда появится "комментарий изменён" и спамте фотографиями в ответ на троллинг. Так вы всегда сможете продолжить логическую цепочку дес. и уязвить самолюбие мерзавца.
Реставрация смысла Или нет Стремясь добиться победы любой ценой безумные хейторы пускаются в очень отдалённые пересимволизации и ассоциативные ряды. Иногда это достигает гастрономических масштабов! Любое ваше слово, любая информация о вас может быть ассоциирована алогичным хейтором в совершенно произвольном направлении.
Меры борьбы. Впервые я подглядел "Реставрацию смысла" у Или нет. Метод заключается в том, что в ответ на слишком отдалённые ассоциативные ряды, предлагается настоящее значение слова, смысл высказываний, то или иное явление. Можно с кратким объяснением или даже с помощью мемов. Возможно так же присутствие символизма или игра ума. Но лучше чёткое определение, чтобы вернуть хейтора на землю, последний пример ---> @Или нет. Я взял на вооружение "Реставрацию" и вот один из полевых случаев использования: @Фанпаж Загитовой, с последущей веткой ком.. Что следует учесть. Ассоциации, символизм, персонификации etc. - в большом ходу у местного комьюнити, поэтому не следует применять "Реставрацию смысла" с целью подавить чужую образность мысли. Этот метод годится только против хейтерящей школоты. Против высокоуровневого противника и супербоссов скорее всего не садомажет, просто потому что там будет что-то осмысленное и возможно глубокое...
в целом пример понятен, метод хороший, я его использовал, но не дюже часто и никогда не задумывался над осмысленным применением. Однако по ссылке не вполне удачный момент, так как там смысл не реставрируется, а подменяется. Древние шумеры в 21-м веке - это украинская нация. Рофлоназвание их, выданное за "новую историю", и то как они там море копали, и прочее, и прочее. Слово обрело новое значение в 2к14м, и придумал его не я, оно транслируется из уст в уста уже не первый год. Так бывает.
Реставрация смысла это скорее приём-многоходовочка, вроде разрыв-удара.
1 пункт: использовать на хейтере "Реставрацию смысла" 2 пункт: дать хейтеру возможность для атаки: попросить объяснить, чем ему не нравится стандартное определение, и предоставить его собственное значение слова. 3 пункт: контратаковать!
Этот приём следует использовать в том числе и тогда, когда человек имеет в голове некий "светлый образ" термина, но при этом сам не понимает что за ересь он несёт. В этом случае следует либо помочь ему с формированием этого образа в приближенный к реальному объекту (для не особо активных), либо прямо спросить: дай мне определение вот этой штуки, ибо я тебя не понимаю(для активных собеседников) Тут 2 варианта - либо человек захлебнётся в формировании своего потока сознания и самоустранится, либо сформирует термин под свою ситуацию. И тут нужно рубить со всего маху - этот термин подводить под самые разные ситуации, которые очевидно не подходят под классическое понимание термина, и выглядят абсурдно. Можно это, кстати, делать даже авансом, если хейтер наговорил достаточно для понимания:
Хейтерок: "ещё более бесхребетным, чем Хиро" ---- Я: а вот с этого места по подробнее. более бесхребетным, чем Хиро... Это у Хиро нет хребта? Человек который даже после двух отказов всё равно просился в кабину к 002, зная что ему трындец? Человек который наплевал на всё, положил свою жизнь в защиту своих товарищей СУПРОТИВ их воли - нет хребта? Который сутками тренировался управлять франксом, УПОРНО ИДЯ К СВОЕЙ ЦЕЛИ - НЕТ ХРЕБТА? Полетел в космос вообще не пониамя что он там будет делать, долетит ли, найдёт ли её, и всё изначально супротив воли товарищей - НЕТ ХРЕБТА? Тогда наруто на его фоне - просто бесформенная амёба - по определению беспозвоночное. А ГГ жижи напрудонил в штаны, и как бесхребетный ребёнок убежал от проблем, спрятав себя за решётку камеры. Окей, да? Дай мне своё определение слова бесхребетный, а то я сейчас всех персонажей жижи положу под твоё определение.
Путать. Метод во многом обратный Реставрации смысла. Если хейтор вступил на почву символизма, ассоциаций и намёков, но это явно не его конёк, то можно запутать его ещё более отдалёнными ассоциативными рядами, постоянно меняя ракурс подачи в выбранной теме. Главное тут - иметь путеводную нить, чтобы не сбиться и запутаться самому, не забываем пить чаёк в перерывах, ведь у хейтора такой путеводной нити нет
Сломать мозг тактикой Тупые и ничтожные хейтеры могут оказать копротивление, превратив каждую анимешку, каждый клуб в амбразуры из которых будет выглядывать по фашисту. В ответ усильте воздействие по всей линии фронта, перекидывая сообщения из одного тематического топика в другой. Вдохновляйтесь этим видео: youtu.be PS Только хорошо бы готовиться заранее и ставить, ставить, ставить на своих полях ядовитые капканы
Два стула на выбор Если хейтер отмазывается: "я тебе не учёный(лингвист/физики/математик/философ) чтобы это объяснять" - ответ может быть коротким: Если мысль не формируется, не выговаривается, не накудахтывается, не выхрюкивается, то: 1)Либо не понимаешь сам, что говоришь: где-то что-то услышал, по-своему интерпретировал, додумал, а в итоге сам себя запутал, и людей вокруг ещё пытаешься ввести заблуждение концентрированным потоком сознания. 2)Либо она не формируется ввиду отсутствия в ней интеллектуального содержания. Выбери стул, и сядь на один из них.
/comments/4312742 - применение в полевых условиях, даже не корректировал под ситуацию, хотя надо было бы.
Атомная бомба. Отправьте своего вассала, сексота, другана, полисмена или кто там у вас имеется подкинуть авна на вентилятор серых шикиморских будней, и когда хейтеры сбегутся посмотреть и похейтить, в местах массового скопления взорвите атомную бомбу youtu.be
Торпеды. Ничтожные хейтеры сбились в стаю и навязывают линейное сражение в оффтопе? Попробуйте торпедировать одного из них по его основным мировоззренческим позициям и если удастся критануть, то это может удручающе сказаться на остальных хейтерах. Только для этого надо знать с чем имеешь дело
@Bacя[comment=4310594], психоделика? Не веришь, что Они существуют? В это и правда трудно поверить, как в существование инопланетян. Но Они есть. Вчера ночью я подорвался на мине: По мере приближения "Дня М" токсичность форума постоянно усиливается... А три дня назад, когда мы им классно так перекрыли вентеля и у этих токсикоманов началась ломка, пошли хаотичные мероприятия на коммуникациях... Я не буду показывать ловушки поставленные союзниками, тем более их было не так много... Но вот в этой нагнетающейся атмосфере как было не появиться сумасшедшему Барлину, со своими ядовитыми капканами... Вчера ночью был выставлен один такой. Я сегодня хотел похвастаться тебе и показать как их разминировать, но к сожалению меня опередил Минсон, так что нам остаётся разве что пойти потроллить неудачницу. То видео... про капканы, это из Драгон Эйдж, там же я хотел сегодня вырезать отрывок как Лелианка-лезбиянка разминирует капканы, но ситуация поменялась, хейтору чудом удалось избежать головомойки. А мы всё равно кинем Лелианку
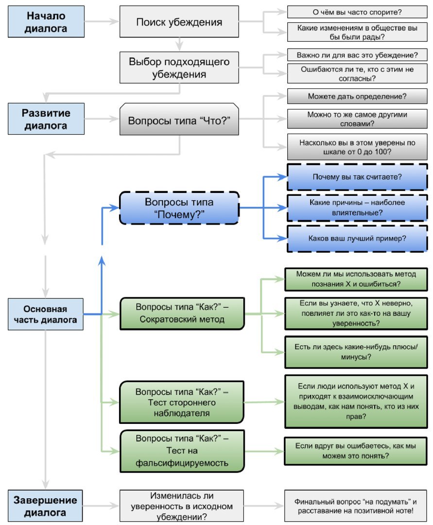
Сегодня наткнулся на штуку, называемую эпистемология, как метод ведения бесконфликтных разговоров о проблемах с восприятием реальности (убеждениях). Правда, сложновато будет так общаться на форуме, разговоры будут получаться длинными, зато без вызова на себя гнева оппонента, что даст ему возможность быстрее сменить свою точку зрения, а не упираться рогом в землю. Для начала можно потренироваться на себе, использовать любое своё убеждение относительно чего-либо (геи - плохо, земля - квадратная, титосы - аниме для школьников) Ценно тем, что разговор в теории можно вести даже без глубокого понимания предмета со стороны вопрошающего, ибо вопросы типичны а все ответы придётся давать хейтеру, хотя точно пока сказать не могу.
Не становиться верблюдом При разговоре с хейтером следует полностью избегать эмоциональных высказываний, и уж тем более - оправданий в чём-то. Эмоции - это поле боя хейтера, у него там преимущество. Если вы начнёте объяснять, что вы не верблюд, сразу кто-то может подумать, что вы верблюд.
Достаточно указать что хейтер использует ad hominem, или даже просто проигнорировать не содержательную часть разговора до момента когда хейтер спросит - чего не отвечаешь. И тогда разом выделить всё что не относится к разговору, и так и ответить - эти вопросы не имеют никакого отношения к теме. Отвечать по существу - достаточно. Просто монотонно заваливаете его вопросами и ответами, ему скоро надоест/не сможет больше отвечать в рамках логики. Помните - за хейтером только его искажения реальности, за вами - логика.
Если хейтор использует ложные утверждения, выглядящие для окружающих как истинные, ведь хейтор всегда работает на публику, то можно применить следующий приём:
А1. Ответить утверждением, где предлагалось бы сработать ложному утверждению.
А2. Ответить утверждением, где ложное утверждение бы не сработало.
Б Тут следует оставить общее умозаключение, желательно синкретичное к первым двум утверждениям.
Написать PS, с похвалами и соболезнованиями оппоненту.
@Фанпаж Загитовой[comment=4280966]Абзацы А1, А2, Б отмечены "-" Ниже дописано PS.
Бессовестный хейтор способен изменить комментарий в случае если его в чём-то уличили или чтобы остановить свой позорный слив. А так же изощрённо исковеркать смысл разговора:
Меры борьбы.
Фотографируйте извращенца, когда появится "комментарий изменён" и спамте фотографиями в ответ на троллинг. Так вы всегда сможете продолжить логическую цепочку дес. и уязвить самолюбие мерзавца.
@Mokkoriman,@Bacя,@BacяСтремясь добиться победы любой ценой безумные хейторы пускаются в очень отдалённые пересимволизации и ассоциативные ряды. Иногда это достигает гастрономических масштабов! Любое ваше слово, любая информация о вас может быть ассоциирована алогичным хейтором в совершенно произвольном направлении.
Меры борьбы.
Впервые я подглядел "Реставрацию смысла" у Или нет. Метод заключается в том, что в ответ на слишком отдалённые ассоциативные ряды, предлагается настоящее значение слова, смысл высказываний, то или иное явление. Можно с кратким объяснением или даже с помощью мемов. Возможно так же присутствие символизма или игра ума. Но лучше чёткое определение, чтобы вернуть хейтора на землю, последний пример --->
@Или нет.Я взял на вооружение "Реставрацию" и вот один из полевых случаев использования:
@Фанпаж Загитовой, с последущей веткой ком..Что следует учесть.
Ассоциации, символизм, персонификации etc. - в большом ходу у местного комьюнити, поэтому не следует применять "Реставрацию смысла" с целью подавить чужую образность мысли. Этот метод годится только против хейтерящей школоты. Против высокоуровневого противника и супербоссов скорее всего не садомажет, просто потому что там будет что-то осмысленное и возможно глубокое...
@BacяОднако по ссылке не вполне удачный момент, так как там смысл не реставрируется, а подменяется. Древние шумеры в 21-м веке - это украинская нация. Рофлоназвание их, выданное за "новую историю", и то как они там море копали, и прочее, и прочее.
Слово обрело новое значение в 2к14м, и придумал его не я, оно транслируется из уст в уста уже не первый год. Так бывает.
Реставрация смысла это скорее приём-многоходовочка, вроде разрыв-удара.
1 пункт: использовать на хейтере "Реставрацию смысла"
2 пункт: дать хейтеру возможность для атаки: попросить объяснить, чем ему не нравится стандартное определение, и предоставить его собственное значение слова.
3 пункт: контратаковать!
Этот приём следует использовать в том числе и тогда, когда человек имеет в голове некий "светлый образ" термина, но при этом сам не понимает что за ересь он несёт. В этом случае следует либо помочь ему с формированием этого образа в приближенный к реальному объекту (для не особо активных), либо прямо спросить: дай мне определение вот этой штуки, ибо я тебя не понимаю(для активных собеседников)
Тут 2 варианта - либо человек захлебнётся в формировании своего потока сознания и самоустранится, либо сформирует термин под свою ситуацию. И тут нужно рубить со всего маху - этот термин подводить под самые разные ситуации, которые очевидно не подходят под классическое понимание термина, и выглядят абсурдно. Можно это, кстати, делать даже авансом, если хейтер наговорил достаточно для понимания:
----
Я: а вот с этого места по подробнее.
более бесхребетным, чем Хиро... Это у Хиро нет хребта? Человек который даже после двух отказов всё равно просился в кабину к 002, зная что ему трындец? Человек который наплевал на всё, положил свою жизнь в защиту своих товарищей СУПРОТИВ их воли - нет хребта? Который сутками тренировался управлять франксом, УПОРНО ИДЯ К СВОЕЙ ЦЕЛИ - НЕТ ХРЕБТА? Полетел в космос вообще не пониамя что он там будет делать, долетит ли, найдёт ли её, и всё изначально супротив воли товарищей - НЕТ ХРЕБТА?
Тогда наруто на его фоне - просто бесформенная амёба - по определению беспозвоночное. А ГГ жижи напрудонил в штаны, и как бесхребетный ребёнок убежал от проблем, спрятав себя за решётку камеры. Окей, да?
Дай мне своё определение слова бесхребетный, а то я сейчас всех персонажей жижи положу под твоё определение.
www.youtube.comwww.youtube.comwww.youtube.com
Метод во многом обратный Реставрации смысла. Если хейтор вступил на почву символизма, ассоциаций и намёков, но это явно не его конёк, то можно запутать его ещё более отдалёнными ассоциативными рядами, постоянно меняя ракурс подачи в выбранной теме. Главное тут - иметь путеводную нить, чтобы не сбиться и запутаться самому, не забываем пить чаёк в перерывах, ведь у хейтора такой путеводной нити нет
Тупые и ничтожные хейтеры могут оказать копротивление, превратив каждую анимешку, каждый клуб в амбразуры из которых будет выглядывать по фашисту. В ответ усильте воздействие по всей линии фронта, перекидывая сообщения из одного тематического топика в другой. Вдохновляйтесь этим видео:
youtu.be
PS Только хорошо бы готовиться заранее и ставить, ставить, ставить на своих полях ядовитые капканы
Если хейтер отмазывается: "я тебе не учёный(лингвист/физики/математик/философ) чтобы это объяснять" - ответ может быть коротким:
Если мысль не формируется, не выговаривается, не накудахтывается, не выхрюкивается, то:
1)Либо не понимаешь сам, что говоришь: где-то что-то услышал, по-своему интерпретировал, додумал, а в итоге сам себя запутал, и людей вокруг ещё пытаешься ввести заблуждение концентрированным потоком сознания.
2)Либо она не формируется ввиду отсутствия в ней интеллектуального содержания.
Выбери стул, и сядь на один из них.
/comments/4312742 - применение в полевых условиях, даже не корректировал под ситуацию, хотя надо было бы.
@Закат МеталлоломаОтправьте своего вассала, сексота, другана, полисмена или кто там у вас имеется подкинуть авна на вентилятор серых шикиморских будней, и когда хейтеры сбегутся посмотреть и похейтить, в местах массового скопления взорвите атомную бомбу
youtu.be
Ничтожные хейтеры сбились в стаю и навязывают линейное сражение в оффтопе? Попробуйте торпедировать одного из них по его основным мировоззренческим позициям и если удастся критануть, то это может удручающе сказаться на остальных хейтерах. Только для этого надо знать с чем имеешь дело
@Bacя[comment=4310594], психоделика? Не веришь, что Они существуют? В это и правда трудно поверить, как в существование инопланетян. Но Они есть.Вчера ночью я подорвался на мине:
По мере приближения "Дня М" токсичность форума постоянно усиливается... А три дня назад, когда мы им классно так перекрыли вентеля и у этих токсикоманов началась ломка, пошли хаотичные мероприятия на коммуникациях... Я не буду показывать ловушки поставленные союзниками, тем более их было не так много... Но вот в этой нагнетающейся атмосфере как было не появиться сумасшедшему Барлину, со своими ядовитыми капканами... Вчера ночью был выставлен один такой. Я сегодня хотел похвастаться тебе и показать как их разминировать, но к сожалению меня опередил Минсон, так что нам остаётся разве что пойти потроллить неудачницу. То видео... про капканы, это из Драгон Эйдж, там же я хотел сегодня вырезать отрывок как Лелианка-лезбиянка разминирует капканы, но ситуация поменялась, хейтору чудом удалось избежать головомойки. А мы всё равно кинем Лелианку
@Закат МеталлоломаПравда, сложновато будет так общаться на форуме, разговоры будут получаться длинными, зато без вызова на себя гнева оппонента, что даст ему возможность быстрее сменить свою точку зрения, а не упираться рогом в землю. Для начала можно потренироваться на себе, использовать любое своё убеждение относительно чего-либо (геи - плохо, земля - квадратная, титосы - аниме для школьников)
Ценно тем, что разговор в теории можно вести даже без глубокого понимания предмета со стороны вопрошающего, ибо вопросы типичны а все ответы придётся давать хейтеру, хотя точно пока сказать не могу.
При разговоре с хейтером следует полностью избегать эмоциональных высказываний, и уж тем более - оправданий в чём-то.
Эмоции - это поле боя хейтера, у него там преимущество.
Если вы начнёте объяснять, что вы не верблюд, сразу кто-то может подумать, что вы верблюд.
Достаточно указать что хейтер использует ad hominem, или даже просто проигнорировать не содержательную часть разговора до момента когда хейтер спросит - чего не отвечаешь. И тогда разом выделить всё что не относится к разговору, и так и ответить - эти вопросы не имеют никакого отношения к теме.
Отвечать по существу - достаточно. Просто монотонно заваливаете его вопросами и ответами, ему скоро надоест/не сможет больше отвечать в рамках логики.
Помните - за хейтером только его искажения реальности, за вами - логика.